Conception de l’état
La Conception de l'état vous permet de créer et de modifier des masques d'états. Pour accéder à ce mode, vous devez être en vue État.
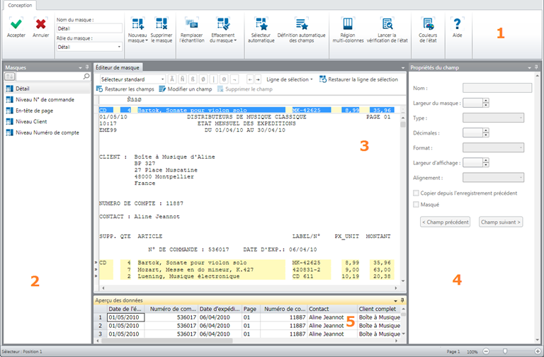
L'interface Conception de l'état propose les éléments suivants :
Élément |
Description |
[ 1 ] Ruban |
Affiche tous les outils dont vous avez besoin pour travailler avec un masque d'état. Reportez-vous à la rubrique intitulée Référence rapide au ruban de la Conception de l'état. |
[ 2 ] Sélecteur |
Vous permet de rechercher et/ou de sélectionner un masque précis. |
[ 3 ] Éditeur de masque |
Affiche le masque actuellement sélectionné. Une barre d'action en haut de l'Éditeur de masque offre des outils qui vous permettent de définir les sélecteurs et les champs du masque. |
[ 4 ] Aperçu |
Affiche un échantillon des données qui seront extraites par les masques actuellement définis. L'Aperçu offre un feedback rapide. |
[ 5 ] Panneau Propriétés du champ |
Affiche les propriétés du champ actuellement sélectionné sur l'Éditeur de masque. |
Pour accéder à la Conception de l'état
Sélectionnez Conception de l'état via le ruban de la vue État.
Création d'un masque
Sélectionnez Nouveau masque depuis le ruban de la Conception de l'état.
Sélectionnez un type de masque.
Définissez vos sélecteurs et champs.
Voir aussi Création d'un masque.
Sélection d'un masque
Pour sélectionner un masque, cliquez sur celui qui vous intéresse via le sélecteur de masques :

Si vous souhaitez rechercher un masque, saisissez les critères de recherche dans la zone de recherche en haut du sélecteur de masques.
Autres options de la Conception de l'état
À partir de la Conception de l'état, vous avez également la possibilité de :
(c) 2023 Altair Engineering Inc. All Rights Reserved.