Create and Assign Structural Properties
Structural properties are meant to be placeholders that hold local information, that can change from one structural element to another, useful for method evaluation. They usually contain extra information not directly available from FE entities or results.
- Generic
- Beam
- Rivet
- Spring
- Panel Composite
- Panel Metallic
Structural elements can have a structural property of the same configuration assigned to them. Each configuration comes with a different set of available data names that are usually required in typical methods.
Structural properties, unlike materials or properties, can be dynamically extended with user-defined attributes in the Entity Editor (see Add Data Names).
-
From the Certification ribbon, Property tool group, click the
Create tool.

Figure 1. -
Assign a configuration and define any parameters in the dialog and then click
Close.
Configuration Description Beam Beam structural properties refer to a Material entity and a Beamsection entity. They also have a Length data name which represents the physical length of the Member (column) that needs to be considered in methods (that length is multiplied by the constraint factor in buckling length calculation). When a structural property is created from Beam structural element detection, the length defaults to the total length of the beam elements absorbed.
Figure 2.Rivet Rivet structural properties contain, by default, the Rivet diameter. This diameter is considered in the size of the extraction area where far field fluxes are extracted.
Figure 3.Panel Metallic Panel metallic structural properties contain reference to:- Panel thickness (constant for the whole panel)
- Metallic material
- Panel dimensions (width/length/radius of curvature)

Figure 4.Panel Composite Panel composite structural properties contain reference to:- Panel dimensions (width/length/Radius of curvature)
- Composite property
For OptiStruct/Nastran solver profiles, the property used is of type PCOMP/PCOMPG. The sequence information (ply thicknesses, orientations, and materials) are extracted from this property.
A structural property assigned without reference to a property runs using a direct elemental property instead of a “panel-level” property.
Figure 5.Spring Spring structural properties contain reference to:- Bush property
For OptiStruct/Nastran solver profiles, the property used is of type PBUSH.
Figure 6.Generic Generic structural properties have no default.
-
From the Property tool group, click the Assign
tool.

Figure 7. -
On the guide bar, click
and select an option for how structural properties are assigned to design
points.
- Assign selected property
- Assigns the same structuralproperty entity to all designpoints.
- Duplicate and assign property to all
- Creates a new instance of selected structuralproperty and assigns the copy to all designpoints.
- Duplicate and assign property per designpoint
- Creates a new instance of selected structuralproperty per designpoint entity.
- This option performs a deep copy, meaning the structural property's references, such as materiel/property or beamsection, are also copied. Each structural property generated is fully independent.
- This is useful for design exploration where you update structural properties separately.
- Select the structural property to assign.
- Select the design points to which the property is assigned.
-
On the guide bar, click one of the following:
- Save changes and stay in the tool.
- Save changes and close the tool.
- Click the satellite icon
that appears when you hover over the Property
tool to filter a list of structural properties. - As an entity referenced by a designpoint, the Structural Property can also be assigned from the Certification Browser.
Add Data Names
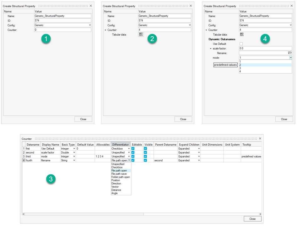
-
Specify the number of data names to add in the Counter field.
A Tabular data entry becomes available.
- Click the table icon.
-
Use the new dialog to fulfill the details of data names to be added.
The following are descriptions of the attribute columns and behaviors in the table editor. (see Figure 8):
- Dataname
- The actual internal name of the added data name saved in the binary file.
- You can access the value of this data using the hm_getvalue or *setvalue commands in script.
- Example: hm_getvalue structuralproperty id=574 dataname=third;
- This command will return the Entity Editor labeled 2 in Figure 8.
- Display Name
- The label displayed in the Entity Editor.
- Basic Type
- Defines the type of the data name.
-
- Integer |Unsigned Int
- Double
- String
- Default Value
- Defines the default value displayed in the user interface.
- Allowables
- Provides a list of allowable entries.
- You need to set values as a list separated by spaces; it will be rendered in the user interface as a non-editable combo box with pre-defined values (see Figure 8).
- Differentiator
- Defines a special rendering of the data name in the user interface. It defaults to Unspecified. Other options are:
-
- Checkbox
- Displays the data name as a checkbox (on/off) instead of its value.
- The following options are valid only if the data name Basic Type is set to String:
-
- File path open
- Provides a widget to select existing file to open.
- File path save
- Provides a widget to select a file name to be saved.
- Folder path open
- Provides a widget to select a folder.
- The other options are reserved for future use (Distance|Angle|Position|Direction|Vector).
- Editable
- Controls whether you can change value in the user interface.
- Visible
- Controls whether the data names is shown in the user interface.
- Parent Dataname
- If a previously defined data name is set (by its Dataname field) in this cell, the currently defined data name becomes a child of the above-mentioned Parent Dataname. Parent data names are rendered as a group that can be expanded/collapsed.
- See, for example, in Figure 8, the data name fourth is a child of data name second.
- Expand Children
- Controls the way children data names are expanded. Valid values are: Expanded:
-
- Expanded
- Expanded by default
- Forced Expanded
- Removes the toggle in the user interface to collapse children if any are present.
- Expanded for parent ON | OFF
- Expanded if parent checkbox is on/off.
- Tooltip
- Shows the tooltip when the mouse hovers over the display name.
The other column headers available in the table editor are reserved for future use.
Figure 8.