Measure View

Measures view can be switched on by clicking the Measure icon, , in the Media Browser.

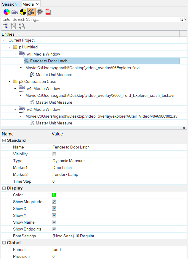
The Measures view filters the measures from all pages and windows in the current session and displays them in the respective hierarchy, with Measures and its parent entities such as Movie (Media), Window and Page, as shown in the picture below.



Figure 1.

Similar to Movies view, the Measures view also offers features such as a search and selection bar.

When you select one or multiple Measures in the browser using the usual selection methods, you can edit the properties of the selected entities in the Properties Table, as shown above.

Standard
Label
The name of the measure.
Visibility
Activate to display the measure in the graphics window.
Type
Static or dynamic measure.
Unit Length
The unit length.
Unit Type
Click on the currently displayed unit type to select a new unit of measure.
Point 1 X and Point 1 Y
X and Y coordinate values for point 1.
Point 2 X and Point 2 Y
X and Y coordinate values for point 2.
Time of Creation
Displays the measure only at the time step at which it was created. This options is disabled if the selected measure is dynamic. If this option is off, the measure is visible at all times.
Time Step
The current time step.
Display
Use Units
The Units option is disabled by default if a Master Unit Measure has not been defined. Once it is defined, this option is automatically enabled and checked. This specifies that the defined units and pixel conversion factor defined by the master unit measure should be used when showing the magnitude, Delta X, and Delta Y values, and when plotting any curves created from the measures.  This is a global setting that applies to all measures.
Color
Click the color box to select a measure color from the pop-up dialog. By default, the Master Unit Measure color is cyan, static measures (other than the master unit measure) are red, and dynamic measures are green.
Show Magnitude
Displays the length of the measure in the graphics area. If a Master Unit Measure has been defined and Units is selected, the length is displayed in defined units; otherwise it is displayed in pixels.
Show X
Displays the Delta X value for the measure.
Show Y
Displays the Delta Y value for the measure.
Show Name
Displays the measure name.
Show Endpoints
Displays the X and Y coordinates at the endpoints of the measure.
Font Settings
Click in this field to display the Font Selector dialog. From there, you can change the font type, style, and size.
Global
Format
Displays the selected measure’s values in fixed or scientific format.
Precision
Specify the displayed precision of the selected measure’s value.