Flux e-Machine Toolbox: The application
Introduction
The application Flux e-Machine Toolbox allows to:- Launch computations of performance mapping of an electrical machine starting from a coupling component generated in Flux
- Post-process these maps
Launching of Flux e-Machine Toolbox
2 possibilities to access Flux e-Machine Toolbox application:- Automatically after the generation of the coupling component (if the option has been chosen). The application is opened and the generated component is automatically opened
- Via the supervisor by clicking on:
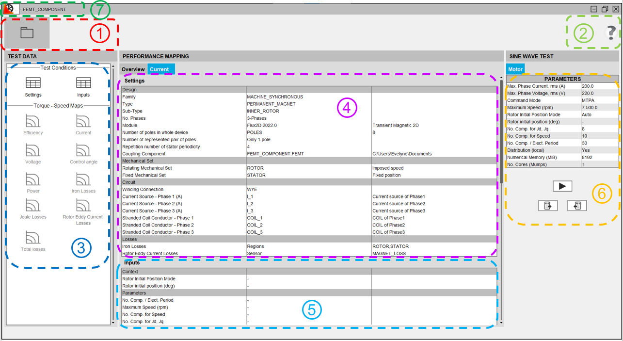
Environment
Here is the environment of Flux e-Machine Toolbox with an opened component without any test run.

- Allow the opening of a coupling component generated via Flux
- Allow access to online documentation of Flux e-Machine Toolbox
- Different filters for the display of the central zone (all filters are active once a test is done)
- Display initial conditions which match the information in the configuration file of the coupling component
- Display input parameters, chosen by the user, of the displayed test (empty if no test achieved)
- Input parameters that the user must choose before running the test
- either directly in FeMT, by clicking on:
- or through PBS, by clicking on
to export an archive to run the test in PBS and then by clicking on
to import a new test from an archive which contains the results of a distributed computation performed on PBS
- either directly in FeMT, by clicking on:
- Access on About box by clicking on the icon:
