Optimization, RBDO - Load

Select a .tpl template file from a Structures MSA analysis.



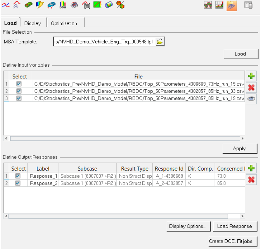
Figure 1.
Define Input Variable
Add the CSV file having sensitive parameters from a sensitivity run. Multiple CSV files can be added. The union of sensitive parameters from the loaded CSV files are used as input variables for scanning DOE and Fit in HyperStudy.
Define Output Responses
Output responses and concerned frequencies are automatically populated from the CSV files. These are used for scanning DOE and Fit in HyperStudy.
Run HST – DOE, Fit
Use HyperStudy to run scanning DOE for the defined input variable and output responses.