Modify a Design Variable
-
To modify the Nominal value, click in the field and
change/edit the value.

Figure 1.- Changes made to the nominal values using the Wizard will be reflected in the current MBS model.
- The bounds will be automatically updated using the default calculations.
-
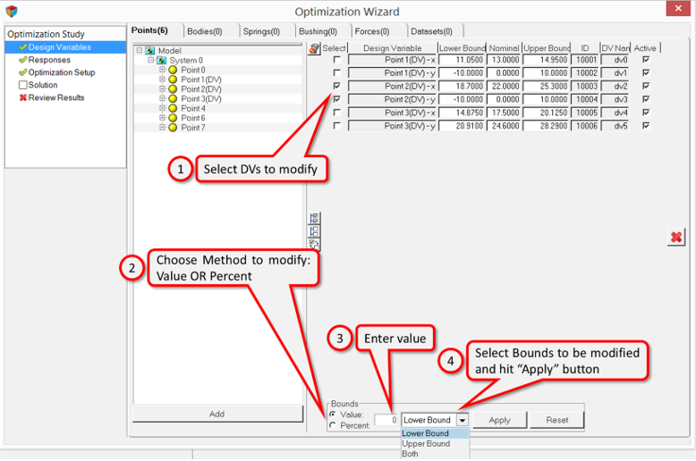
To modify the Bounds, edit the Lower/Upper Bound fields
directly, or use the Bounds group provided at the bottom (see below) to quickly
modify multiple bounds at once.

Figure 2.- The Value method will add/subtract the number entered from the nominal value to calculate the bounds. The Percent method will add/subtract the specified percentage of the nominal value to calculate the bounds.
- The drop-down menu allows you to change the upper bound and the lower bound separately or change them both together.