Parts View
The Parts view
displays the CAE part structure/hierarchy information that is typically present in the model
file as metadata.

Figure 1.
By default, the following attributes are listed as columns in the first pane.
To add or remove columns, select Configure Browser from the right-click context menu to invoke the Browser Configuration dialog, from which you can turn the display of columns on/off in the Columns tab.
- Entities
- List of the Model, Part Assemblies, Parts and Components. By default the browser is displayed in Hierarchical View.
- ID
- Displays the internal ID of entities (hidden by default).
- Color
- Displays the colors of entities.
- UID
- Displays the Part Assembly and Part Unique IDs.
- Representation
- Displays the in-session/loaded representation (hidden by default).
- CID
- Displays the entity specific Component ID’s. At the Part level it displays IDs for owned components. At Component level it shows the ID of components.
- PID
- Displays the entity specific Property ID’s. At the Part level it displays IDs for referenced properties. At Component level it shows the ID of the referenced property.
- MID
- Displays the entity specific Material ID’s. At the Part level it displays IDs for referenced materials. At Component level it shows the ID of the referenced material.
- Material
- Displays the material name.
- Thickness
- Displays the entity specific thickness. At the Part level it displays the thicknesses of the referenced properties. At Component level it shows the thickness of the referenced property.
- PDM PID
- PDM Property ID metadata.
- PDM MID
- PDM Material ID metadata.
- PDM Material
- PDM Material name metadata.
- PDM Thickness
- PDM Thickness metadata.
Many Parts view functions can be accessed via the view modes, global display controls, and action mode tools.

Figure 2.
For more information on action mode tools, refer to Action Mode Tools in the Results browser chapter.
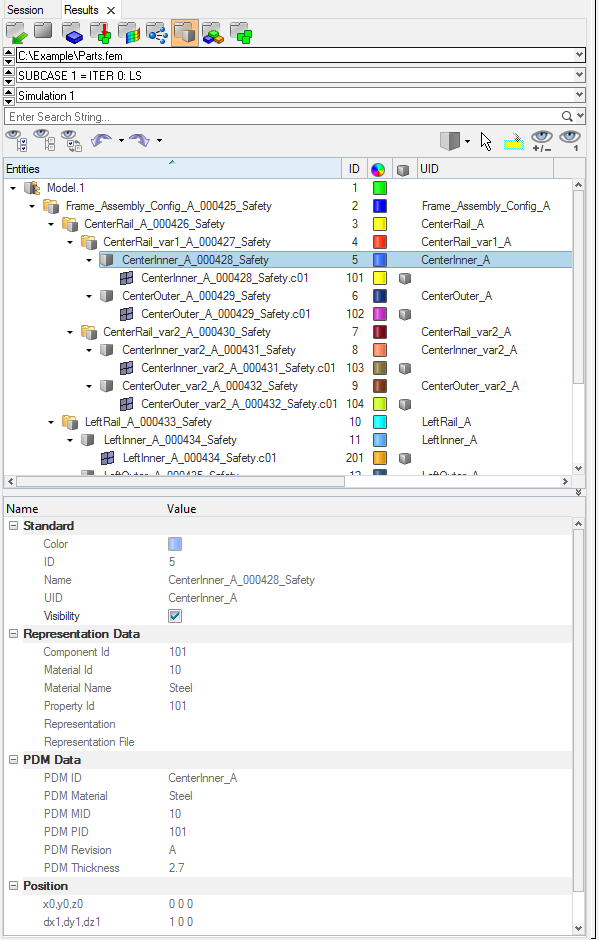
Entity Editor
Edit part and component attributes in the Entity Editor.
| Entity Editor | Part Entity View |
|---|---|
| Name | Entity |
| Color | Color |
| Unique ID | UID |
| Representation | Representation |
| Component ID | CID |
| Property ID | PID |
| Material ID | MID |
| Material | Material |
| PDM PID | PDM PID |
| PDM MID | PDM MID |
| PDM Material | PDM Material |
| PDM Thickness | PDM Thickness |
- General Data
- Displays attributes that are unique to the part or assembly, including part/assembly
name, Unique ID (UID), and color.
Parts and part assemblies require a unique name and a unique identifier (UID), both of which can contain alphanumeric characters. The UID is an optional field that is utilized in part representation management and import model entity management. For example, when merging a component with a part (module), the two entities will be matched using the UID if it exists. If a UID does not exist, merging will be based on the part name.
- Representations Data
- Displays attributes that are specific to a part representation, such as representation name, file location, property ID, and material ID/name. These attributes are non-editable at the part level.
- Position Data
- Displays the 4 x 3 transformation matrix of a part, namely its translation, rotation, and scaling. These attributes are non-editable.
- PDM Data
- Displays PDM attributes that were parsed as metadata during the BOM importation, such as PDM ID and PDM Revision. This information is used to generate the initial component, property, and material cards upon creation of the common representation. These attributes can be used to cross-reference common and discipline specific mesh representation attributes.