Optimization, RBDO - Load
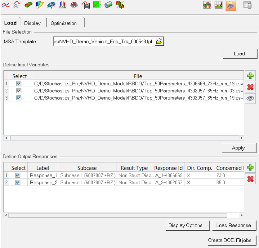
Select a .tpl template file from a Structures MSA analysis.

Figure 1.
- Define Input Variable
- Add the CSV file having sensitive parameters from a sensitivity run. Multiple CSV files can be added. The union of sensitive parameters from the loaded CSV files are used as input variables for scanning DOE and Fit in HyperStudy.
- Define Output Responses
- Output responses and concerned frequencies are automatically populated from the CSV files. These are used for scanning DOE and Fit in HyperStudy.
- Run HST – DOE, Fit
- Use HyperStudy to run scanning DOE for the defined input variable and output responses.