Update Part Revisions with Part Browser
Tutorial Level: Beginner In this tutorial, you will learn how to replace parts by loading updated representation revisions.
- Import a PLMXML file and create NVH 10mm and NVH 15mm representations
- Open the frame_assembly.hm model file
- Change a Major Revision and load the NVH 10mm library
Import PLMXML File and Create Representations
In this step, you will learn how to import a PLMXML file and create NVH 10mm and NVH 15mm representations.
- Start HyperMesh.
- From the menu bar, click .
- Browse to your working directory, select Ist_input_B1.xml, and click Open.
-
From the BOM Import Options dialog, verify Import Type is
set to Child and click
Import.
The parts are loaded into the Part Browser.
Figure 1. 
- Optional:
Import CAD.
- From the Part Browser, right-click on the Underbody_000425_Safety part assembly and select from the context menu.
-
From the Create tab of the Change Representation dialog,
select Crash 5mm, Durability 5mm,
and NVH 10mm.
Figure 4. 
Note: These representations are pre-created, but you can create your own. See Create Representations for more information. -
Verify that the Save to Library check box is selected
and click OK.
Note: See Section Library for more information about libraries.
Common representation is automatically submitted to be created by BatchMesher prior to the mesh representation if not already available.
A common representation consists of midsurfaced geometry. It is derived from the CAD representation and forms a single, common input for creating any subsequent discipline-specific shell mesh representations. Learn more about common representations in Create Representations.
Common representations facilitate traceability. This is different from interactive BatchMeshing in that there is one common midsurface for all subsequent mesh representations.
The representations are sent to BatchMesher for processing.Figure 5. 
-
When BatchMesher finishes processing, click OK from the BatchMesh
dialog.
Figure 6. 
- From the Part Browser, right-click on the Underbody_000425_Safety part assembly and select from the context menu to load a mesh representation.
-
From the Library tab of the Change Representation dialog,
select the NVH 10mm representation and click
OK.
Figure 7. 
All available NVH 10mm representations are now displayed in the session. -
From the Confirm Load Representation dialog, click
Load All.
Library Revision is updated to B.-2.
Figure 8. 
Open Model File
In this step, you will open the frame_assembly.hm model file and mesh parts that are updated.
- From the menu bar, click and save the previous model.
- From the menu bar, click .
-
Browse to your working directory, select
frame_assembly.hm, and click
Open.
The part assemblies and parts are opened in the session.
Figure 9. 
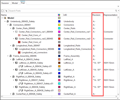
-
From the Part Browser, review the Revision column.
Figure 10. 
Update Model
In this step, you will change the major revision and load NVH 10 mm library.
-
From the Part Browser, select the following parts under as shown in Figure 11.
- LeftInner_A_000434_Safety
- LeftOuter_A_000435_Safety
- RightInner_A_000437_Safety
- RightOuter_A_000438_Safety
Figure 11. 
-
From the Library Data section of the Entity Editor, set
Major Revision to B.
Figure 12. 
- From the Part Browser, right-click on the already selected parts and select from the context menu.
- From the Library tab of the Change Representation dialog, select the NVH 10mm representation and click OK.
-
From the Confirm Load Representation dialog, click
Load All.
The model is updated and the new parts are displayed.
Figure 13. 
- From the menu bar, click and save the model as frame_assembly-FINAL.hm.

