Muster automatisch definieren
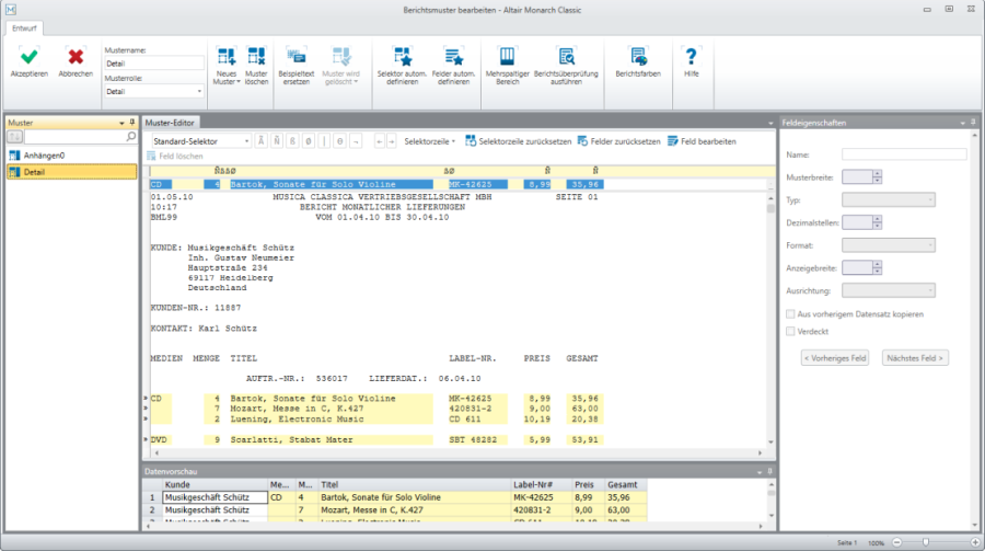
Die Schaltfläche Automatisch definieren in der Berichtsansicht wird in Monarch Classic und in Monarch Complete nur für IBM Analytics aktiviert und kann zum schnellen Erstellen eines kompletten Mustersets anhand offener Berichte verwendet werden, ohne den Bericht vorher mühsam auf ähnliche Muster zum Erstellen von Feldern durchsuchen zu müssen.
Wenn diese Schaltfläche ausgewählt ist, wird der Muster-Editor gestartet und es werden mehrere Muster angezeigt, die logisch von dem Bericht erstellt wurden.

Sie können jedes beliebige Muster modifizieren, das im Muster-Selektor angezeigt ist oder bei Bedarf weitere Muster erstellen (vielleicht sollen beispielsweise die Kundeninformationen erfasst werden, die im aktuellen Beispiel nicht mit der automatischen Definition erfasst wurden. Alle erstellten Muster können in einem Modell gespeichert werden.
© 2024 Altair Engineering Inc. All Rights Reserved.