En quoi consiste un masque d’extraction de données ? Imaginez un morceau de carton dans lequel vous découperiez des trous. Si vous placiez ce masque imaginaire au-dessus d'un état imprimé, certaines informations seulement seraient visibles à travers les trous (voir le graphique ci-dessous). Monarch Data Prep Studio utilise des masques électroniques pour extraire les données de vos états. Plutôt que de découper des trous dans le masque, vous « peignez » dans ce cas les champs à extraire.
Beaucoup d’états sont triés à plusieurs niveaux. Ainsi, dans l’état illustré ci-dessous, les articles sont triés par client et par date d’expédition. Le client représente en l’occurrence le plus haut niveau de tri, et la date d’expédition, le niveau suivant. Les champs de transaction se trouvent au niveau de détail. Si votre fichier d’état comporte plusieurs niveaux de tri, vous devez définir un masque différent pour chaque niveau de données à extraire.

État à plusieurs niveaux de tri.
Pour extraire les champs d’un état, vous devez commencer par définir un masque de détail. Ce masque extrait les champs du niveau de tri inférieur de l'état, que l'on appelle le niveau de détail (ou de transaction). Il s'agit du niveau où les données de l'état changent le plus souvent. Monarch Data Prep Studio génère un enregistrement de base de données par ligne de détail extraite de l’état.
Vous pouvez, de plus, définir des masques pour les niveaux de tri supérieurs. Ces masques sont dits « d’ajout » car ils ajoutent des informations issues des niveaux de tri supérieurs à chaque enregistrement extrait au niveau de détail. Peu importe l’ordre de création des masques d’ajout nécessaires. Vous pouvez définir 20 masques d'ajout/pied de page (pour l'extraction de données de niveaux de tri supérieurs), plus un masque d'en-tête de page (pour l'extraction des données d'en-tête) et un masque de pied de page (pour celle des données de pied de page – les totaux, par exemple).

Assemblage d’un enregistrement issu d’un masque de détail et des masques d’ajout associés.
Les champs extraits au moyen d’un masque d’ajout s’associent à l’enregistrement de détail si le niveau d’ajout commence à la première ligne de détail ou avant. Les valeurs de champ extraites s’ajoutent à tous les enregistrements de détail ultérieurs jusqu’à l’occurrence suivante du champ d’ajout dans l’état. Ainsi, dans l’illustration ci-dessus, un enregistrement de détail distinct se crée pour chaque transaction. Les champs de nom du client, contact et date d’expédition, extraits à l’aide de masques d’ajout, s’associent aux quatre enregistrements.
Beaucoup d'états comportent des titres, numéros de page, dates et autres champs apparaissant en tête de chaque page et formant ce que l’on appelle l’en-tête de page. Monarch Data Prep Studio utilise un masque spécial pour capturer les informations d’en-tête jugées utiles.
Dans l’état illustré ci-dessus, les trois lignes d’en-tête comptent plusieurs champs dont l’extraction pourrait s’avérer utile (la date d’exécution de l’état et le numéro de page, notamment). Le masque d’en-tête de page permet l’extraction de ces champs et leur ajout à chaque enregistrement de détail suivant, jusqu’à ce qu’un nouvel en-tête se présente.
Attention ! Les masques d'en-tête de page ne conviennent pas à l'extraction de champs extérieurs à l'en-tête de chaque page. Ces champs doivent être extraits au moyen de masques d’ajout.
Les masques de pied de page de groupe servent à capturer les champs qui apparaissent après les lignes de détail. Ils fonctionnent de la même manière que les masques d'ajout, si ce n'est que les valeurs des champs extraits s'ajoutent aux lignes de détail qui les précèdent.
Remarque : Monarch Data Prep Studio admet plusieurs masques de pied de page de groupe.

Le champ Total peut être extrait à l’aide d’un masque de pied de page.
Les masques d’exclusion servent à préciser des lignes ou parties de lignes qu’un masque de détail, d’ajout, d’en-tête ou de pied de page ne devra pas capturer.

Par exemple, dans la figure ci-dessus, la ligne rouge délimite un masque d’exclusion. Ce masque permettra la capture du numéro de commande et de la date d’expédition de tous les enregistrements, même si ces détails sont sélectionnés à l’aide de deux points.
Pour plus de détails, voir Création d’un masque d’exclusion.
Les masques Début de région et Fin de région définissent des portions d’un état où tous les autres types de sélecteur doivent commencer et se terminer, respectivement.

Pour en savoir plus au sujet de ces masques, consultez Création de masques de début/fin de région.
Les Monarch Data Prep Studiodonnées extraites d’un état sont consignées dans une table de base de données que vous pouvez consulter et manipuler dans la fenêtre Préparer de Monarch Data Prep Studio. Ce tableau se compose de lignes et de colonnes de données : chaque ligne représente un enregistrement de base de données et chaque colonne, un champ.
Monarch Data Prep Studio assemble automatiquement les enregistrements issus des masques de détail et d’ajout que vous définissez dans la Conception de l’état. Les champs du masque de détail constituent le noyau de chaque enregistrement. Ceux extraits par les masques d'ajout, d'en-tête et de pied de page de groupe s'ajoutent à ce noyau.
Chaque ligne de détail extraite de l’état forme un enregistrement dans le tableau.
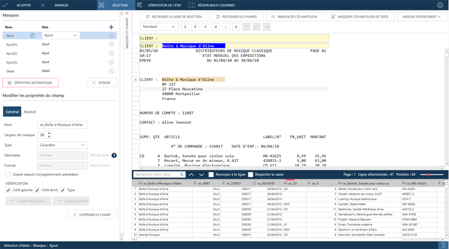
Lors de la création d’un masque, vous pouvez visualiser un aperçu des données extraites en affichant un sous-ensemble des enregistrements dans le panneau Aperçu des données de la Conception de l’état.
Le panneau Aperçu des données fournit un aperçu de la manière dont les données seront extraites.
Reportez-vous à la rubrique intitulée Création d’un masque pour en savoir plus sur la création des masques.
Reportez-vous aux rubriques Éditeur de masque et Barre d'action de l'Éditeur de masque pour en savoir plus sur les outils à votre disposition pour créer un masque.